Note: 阅读本文章大概需要2分钟
主要操作步骤:
一、前期准备
在马蜂窝开放平台后台申请使用马蜂窝旅行商城开放平台 API 系统,如何申请可以参考以下链接: https://open.mafengwo.cn/support/743.html ;
当前审核通过后可以进行以下步骤,如完成申请可以继续进行。
二、在BM系统内创建马蜂窝代理商
1. 在【代理商管理】 -> 【代理商列表】 ->【新建代理商】中选项【马蜂窝】
2. 设置马蜂窝代理商名称及结算货币为CNY
结算货币只支持 CNY
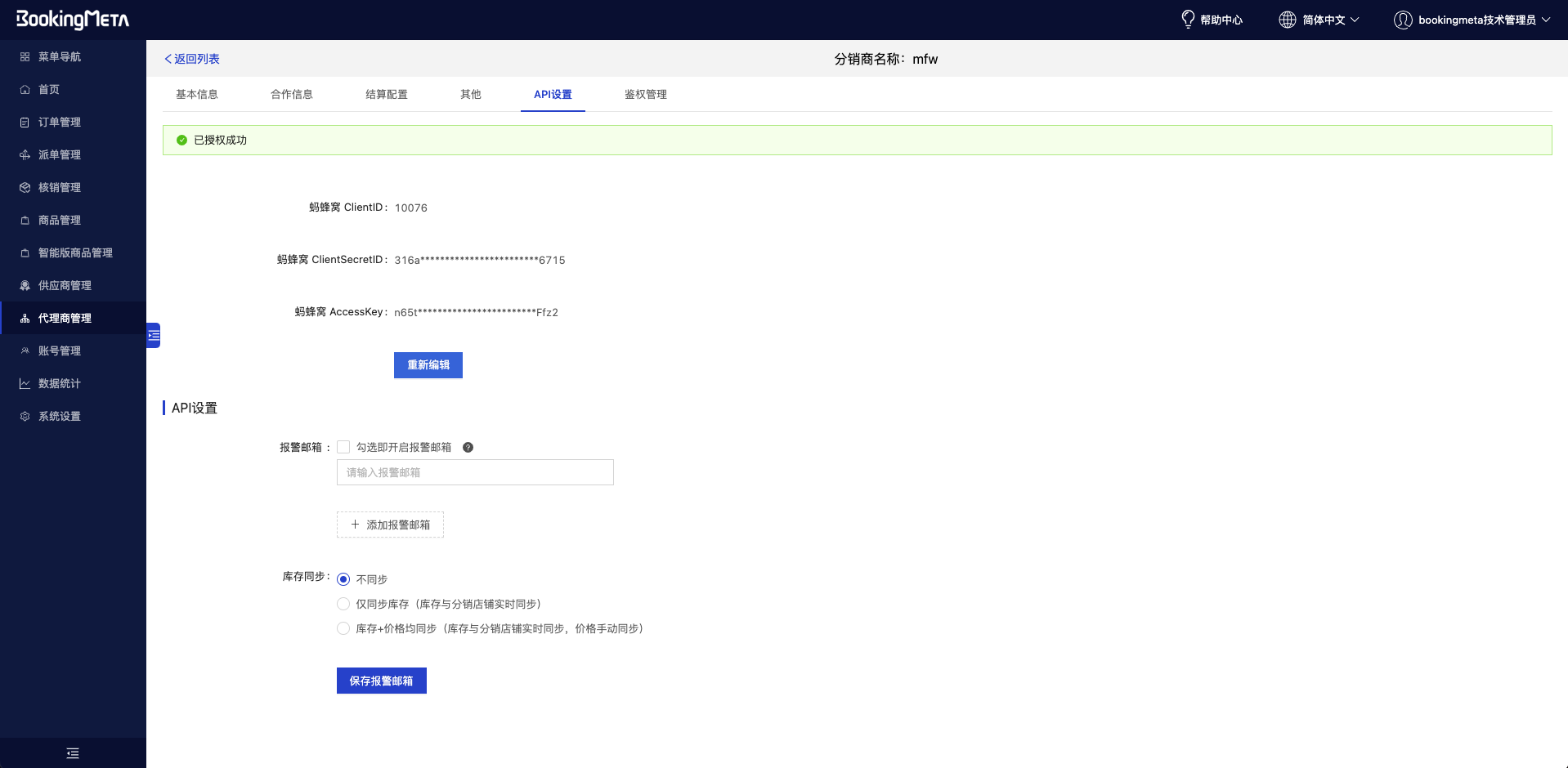
3. 验证马蜂窝API并添加报警邮箱
在【代理商管理】 -> 【代理商列表】 -> 选择对应的美团代理商【编辑】代理商
进入编辑页面后,选择【API设置】
填写【ClientID】、【ClientSecretID】和【AccessKey】后保存成功。
如何获得ClientID、ClientSecretID和AccessKey?
添加报警邮箱. 勾选报警邮箱并填写对应对应的接收报警邮件的邮箱地址,点击【保存报警邮箱】
当订单通过 API通道进入 Booking系统出错时,系统会自动给您输入的 报警邮箱发报警邮件,提醒您及时处理问题,并通过手动下单避免遗漏订单。
4. 什么是ClientID、ClientSecretID和AccessKey?
使用马蜂窝登录马蜂窝后台,地址:https://b.mafengwo.cn/#/business/openplatform/ota/detail
在【开放平台API】->【开发者配置】
(注意:如果您的后台数值显示空白,请确认是否已向马蜂窝平台申请API对接。只有在平台申请后,这里才会展示相应数值。)
5. 在马蜂窝后台配置API_URL
使用马蜂窝登录马蜂窝后台,地址:https://b.mafengwo.cn/#/business/openplatform/ota/detail
在【开放平台API】->【开发者配置】->【API_URL配置】->【push.order.sync】填写对应的URL
URL:https://seller-mafengwo.bookingmeta.com/mfwapi/order/sync
注意:填写时,请注意不要输入空格,检查url前后是否有空格。
三、映射商品
登录马蜂窝后台,进入商品管理把要接入订单的商品,库存ID,维护为bookingmeta系统可售规格ID,进行保存提交。